Hilfe


Online - Hilfe sellymenue

Rezept anlegen

Zutaten, Auswahl der Zutaten aus dem Zutatenbrowser

Um in der Rezeptverwaltung sellymenue eine Rezeptur anzulegen bzw. zu vervollständigen, können Sie auch auf Zutaten in dem Zutatenbrowser zugreifen.
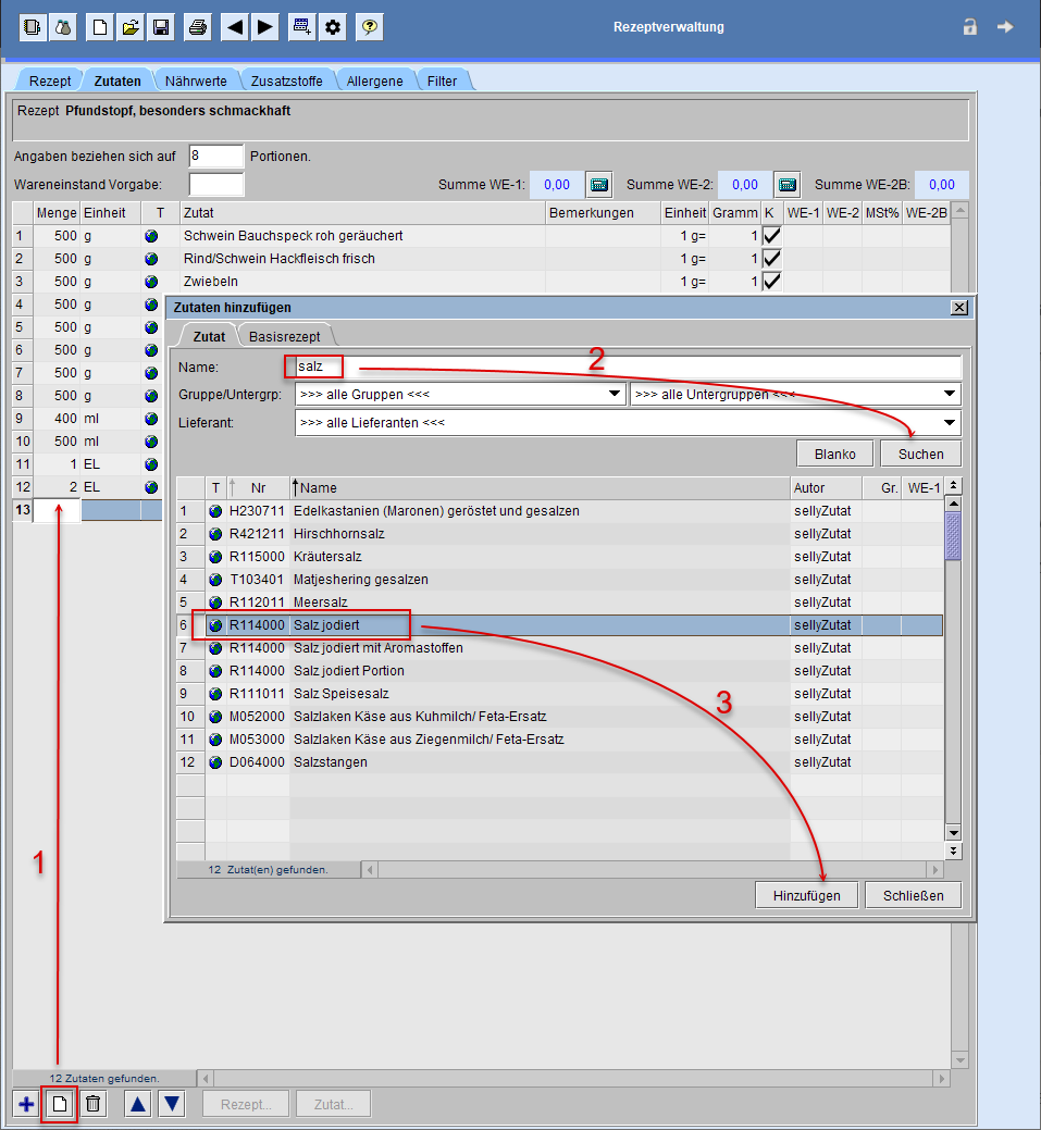
Im Dialog Rezept wechseln Sie zum Reiter Zutaten und klicken auf den Schaltknopf . Es öffnet sich der Zutatenbrowser und die Liste der bereits verwendeten/angelegten Artikel (Zutaten) erscheint.

Zum Auffinden einer Zutat geben Sie einen entsprechenden Suchbegriff in das Feld Name ein und starten den Suchlauf mit Klick auf [Suche].

Zusätzliche Einschränkungen definieren Sie mit Auswahl einer Gruppe bzw. Untergruppe.

Zur Übernahme einer Zutat in Ihr Rezept markieren Sie diese in der Tabelle und klicken auf [Hinzufügen].

Dialog Zutat hinzufügen geöffnet lassen
Mit Klick auf [Hinzufügen] werden alle Angaben zur markierten Zutat in die Rezeptzutatliste übernommen, sowie die für die Maßeinheiten hinterlegte Menge (z. B. 1 Stck. = 120g). → Menge ggf. ändern!
Haben Sie noch nicht alle relevanten Zutaten für Ihr Rezept übernommen, klicken Sie unterhalb in ene weitere Zeile im Reiter Zutaten (s. Bild r. Markierung 1) und wiederholen den Such- und Übernahmevorgang (s. Bild r. Markierung 2-3).

Für eine weitere Suche lässt sich das Feld Name mit Klick auf [Blanko] leeren.

Haben Sie alle Zutaten für Ihr Rezept aufgelistet, verlassen Sie den Zutaten-Editor über [Schließen].