Online - Hilfe PRiNS-Edit (Produktinformationssystem)

Produktdaten - Allergene

Alle in der Produktdatenbank zu einem Produkt hinterlegten Daten werden in einem Produktdatenblatt angezeigt. Diese können Sie ausdrucken und ggfs. ablegen.

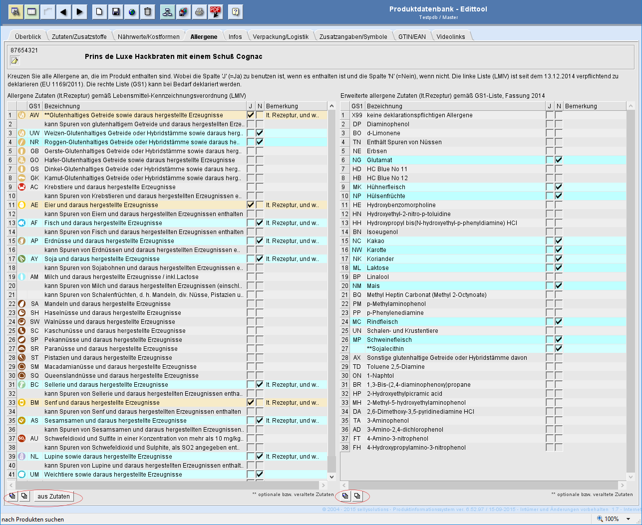
In dem Bereich Allergene markieren Sie alle die Allergene, die in dem Produkt enthalten sind. Hier bildet die Lebensmittel-Informationsverordnung (LMIV) die gesetzliche Grundlage.
Zusätzlich steht die Liste der allergenen Zutaten ebenfalls zur Kennzeichnung zur Verfügung.

Zur Kennzeichnung der in Ihrem Produkt enthaltenen Allergene verwenden Sie zwei Tabellen.

Linke Tabelle: Allergene Zutaten

Allergene Zutaten (lt. Rezeptur) gemäß Lebensmittel-Kennzeichnungsverordnung (LMKV) und

Rechte Tabelle: Erweiterte allergene Zutaten

Allergene Zutaten (lt.Rezeptur) gemäß ALBA Liste, Fassung: 2014

Zur schnelleren Unterscheidung sind die Zeilen je nach dem Häkchen in der Spalte J oder N andersfarbig unterlegt:

J - Orangeton / N - Blauton / sonst = k.A.-Grauton.

Sie nutzen jeweils die Schaltknöpfe der Toolbar  und (s. Markierungen).

 

Information zu Symbolen und Buttons

Mit Hilfe der Toolbar erfassen und löschen Sie Allergene bzw. übernehmen Allergenekennzeichnungen aus Ihrer Zutatenliste in die Ansicht.

Mittels dieses Schaltknopfes löschen Sie alle Markierungen in den Spalten J und N (Ja und Nein).

Sie markieren für jeden Allergen-Eintrag die Spalte N (Nein) und kennzeichnen damit alle Zutaten als allergenfrei.

Übernahme der in Ihrer Zutatenliste enthaltenen Allergene in die Allergentabelle.

In der Spalte Bemerkung können für die jeweilige allergene Zutat produktbezogen Zusatzangaben hinterlegt werden.
Markieren Sie in den Spalten J (Ja) bzw. N (Nein) durch Setzen des √, ob das genannte Allergen im Produkt enthalten ist oder nicht. Wird keine der Spalten angekreuzt, erscheint im Datenblatt beim betreffenden Allergen k.A. = keine Angabe.

s. a.
Produktdaten → Überblick
Produktdaten → Zutaten/Zusatzstoffe
Produktdaten → Nährwerte/Kostformen
Produktdaten → Infos
Produktdaten → Verpackung/Logistik
Produktdaten → Zusatzangaben/Symbole
Produktdaten → GTIN/EAN